前回は、Rのインストールの方法を説明しました。
データ分析を進めるとき、Rのユーザインターフェイス(操作画面)は、人によっては非常に馴染みにくいかと思います。Rはそのままでも十分データ分析に耐えうるものですが、もう少し使いやすくして使ってもいいと思います。Rを使いやすくするツールとしてRStudioというものがあります。
Rは基本的な統計手法などは最初から使えます。しかし、最新の手法や特別なデータ変換などをするために、そのパッケージをインストールする必要があります。
今回は、Rを使いやすくするRStudioのインストール方法とパッケージのインストール方法も併せてご説明いたします。
RStudioのインストール方法
Rを使いやすくするRStudioのインストール方法を説明します。
インターネットでRStudio(https://www.rstudio.com/)にアクセスします。すると、以下のようなページが開きます(2017年1月1日現在)。
RStudioの「Download」と書かれたリンクをクリックします。
クリックすると、以下のようなページが開きます。
例えば、インストールするPCがMicrosoftのWindowsの場合、2017年1月1日の時点では、「RStudio 1.0.136 – Windows Vista/7/8/10」と書かれたリンクをクリックしダウンロードします。ダウンロードするファイルは「RStudio-1.0.136.exe」です。
ダウンロードしたら「RStudio-1.0.136.exe」をダブルクリックします。RStudioのセットアップウイザードが開始されます。指示に従ってインストール作業を続けます。
インストールが終了すると、以下のような画面が表示されます。「OK」をクリックして終了です。
これでインストールは完了です。
ちなみに、インストールしたRStudioを起動すると、以下のような画面が表示されます。
パッケージのインストール
RとRStudioをインストールしたら、使用する分析手法に応じてパッケージをインストールします。基本的な統計手法は最初から使えるので問題ありません。
今回は、線形回帰モデルを拡張した「罰則化付き一般化線形モデル」のためのパッケージ「glmnet」で、説明いたします。ちなみに、「glmnet」は、受注率や受注期間、受注金額、離反率などを予測する統計モデルを構築するのに使います。
では先ず、RStudioを起動します。
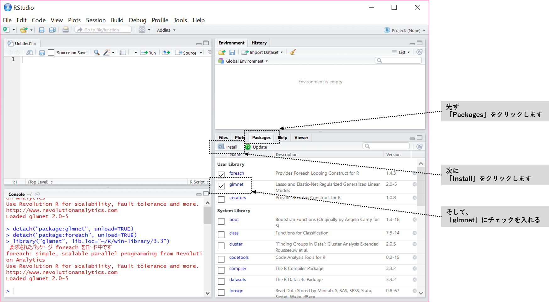
RStudioの右下に「Pakages」というタブがあるのでクリックします。「Install」というボタンが表示されるので、クリックします。
「Install」というボタンをクリックすると、インストールするパッケージ名を入力する「ダイアログボックス」が表示されます。
(画像をクリックすると別タブで大きくなります)
「ダイアログボックス」に「glmnet」とパッケージ名を入力します。「ダイアログボックス」の右下にある「Install」ボタンをクリックします。これでインストールが開始されます。
これでパッケージのインストールは完了です。
ちなみに、インストールしたパッケージを使うとき、右下のチェックボックスに「☑(チェック)」を入れて使用します。
今回のまとめ
今回は、Rを使いやすくするRStudioのインストール方法とパッケージのインストール方法も併せてご説明いたしました。
では、実際にどのようにRStudioを使いデータ分析を進めていくのでしょうか。
次回は、RStudioでデータ分析を進めていくための準備として、データの読み込みなどについてご説明いたします。







